About Us
We are privately owned company registered in 2018 with the object to market and distribute broadband wireless internet products and VoIP (voice over internet protocol) telephony products and services.
We offer competitive services and options in areas where there is a difficulty getting affordable Ethernet connections from terrestrial providers.
Wireless broadband
Wireless broadband is telecommunications technology that provides high-speed wireless Internet access or computer networking access over a wide area.
VoIP Phone
A VoIP phone or IP phone uses voice over IP technologies for placing and transmitting telephone calls over an IP network, such as the Internet, instead of the traditional public switched telephone network (PSTN).
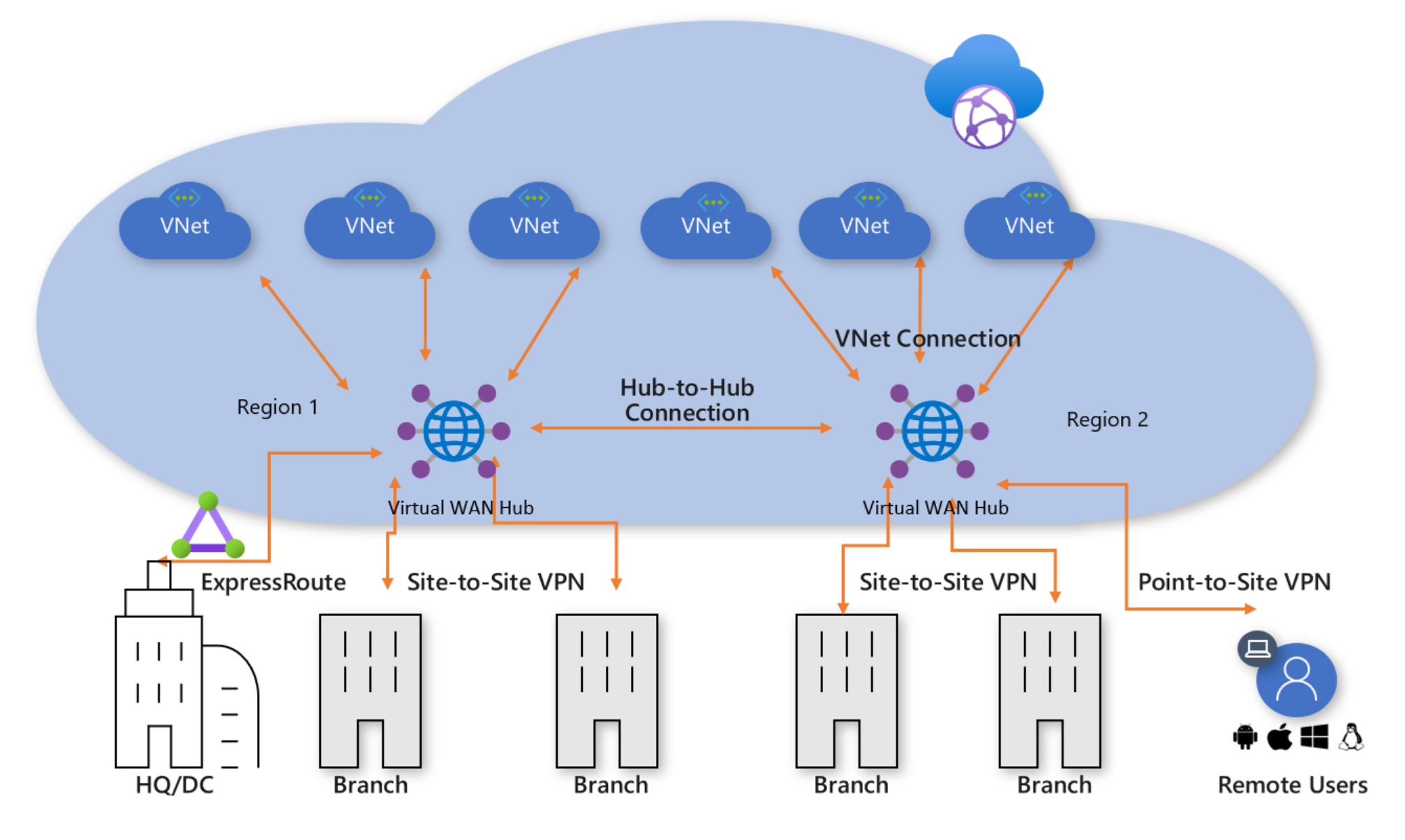
Cloud Infrastructure
Cloud computing is the on-demand availability of computer system resources, especially data storage (cloud storage) and computing power, without direct active management by the user.
Technology and Speeds.
A wireless broadband network is an outdoor fixed and/or mobile wireless network providing point-to-multipoint or point-to-point terrestrial wireless links for broadband services.
We provide the latest technologies with a competitive download speed. With Lolwethu IT speed for your wireless broadband is the last thing you would have to worry about. With our up to date technologies using the internet has never been this easy.
Cloud Computing.
Cloud computing increases users' flexibility with re-provisioning, adding, or expanding technological infrastructure resources. It is cost effective, A public-cloud delivery model converts capital expenditures (e.g., buying servers) to operational expenditure.
This purportedly lowers barriers to entry, as infrastructure is typically provided by a third party and need not be purchased for one-time or infrequent intensive computing tasks.
Device and location independence, enable users to access systems using a web browser regardless of their location or what device they use (e.g., PC, mobile phone). As infrastructure is off-site (typically provided by a third-party) and accessed via the Internet, users can connect to it from anywhere.
Services
We strive to provide the best customer care.
Lolwethu-IT offers VoIP
Lolwethu VoIP packages are suited for your every need and suited to every business of all sizes, Choose the package that best suits your calling requirements.
Cloud Infrastructure
No need for expensive onsite equipment or annual maintenance contracts everything is hosted in the cloud.
Connect Multiple Offices
Connect on-site users, remote workers and multiple sites into the same phone system.
Why choose us?
We are simply the best at what we do.
Excellence
We always strive to do that a little bit extra. We challenge ourselves to execute flawlessly and, consistently deliver the highest quality of service.
Ownership
We take ownership of our customers’ needs and are accountable for delivering friendly and professional services. We take accountability for our work and we put additional time and effort to finish the job.
Consistency
In this business Consistency is key. We aim to deliver with consistence by delivering on time for our clients and meeting deadlines.
Our Vision
To be first choice for SME customers throughout South Africa by building on the quality of services that we offer, our partnerships in the industry and the Immense knowledge we have in this industry.
We value quality not quantity. We don't just aim to be the number one service provider in South Africa without providing the finest most efficient service quality in country. Our aim is to put a smile in every customer we serve. Lolwethu IT understands that word of mouth is the most efficient marketing strategy that is underrated by most individuals, therefore by giving our level best to every customer we give quality instead of quantity.
Mission
The Future is ours!
To provide our customers with solutions that leverage only the best from this everchanging dynamic industry, distinguishing ourselves through our services ethics, delivery mechanisms and attention to detail.
Our Mission is to remain constent with our work. Loyalty and transpency with our clients is our priority. You can ease with the thought of knowing that you are doing business with us with no hidden fees. We aim to write contracts for our customers in layman's terms, providing them with easy cancelation process upon terms and conditions.
Lolwethu IT
Consistency
Lolwethu IT
Excellence
Lolwethu IT
Ownership
Lolwethu IT
LoyaltyLolwethu IT
The Future is ours!
Contact Us
14 Panfluit Street, Eco Park East, Centurion, Pretoria 0144
support@lolwethu-it.co.za
+27 72 327 5054
